TDuckX 是一款国内优秀的表单问卷系统,内置 60+组件,可以满足企业日常业务使用场景;
包含问卷调查,数据收集,考试测评,360 评估,流程审批等功能。
并可以支持企业微信、钉钉、飞书等办公平台的集成,实现实时通知,组织架构同步等。
支持私有化内网部署,源代码交付。
下文将介绍使用 TDuckX 如何搭建自己的考试项目:
完成系统部署后,在浏览器中打开 TDuckX 访问地址。
如果您已经拥有账户,请直接登录。如果没有,请注册一个新账户,或联系系统管理员开通账号。
登录后,点击首页左上角的“新建项目”按钮。

输入考试的基本信息,如标题、描述、考试时间等。

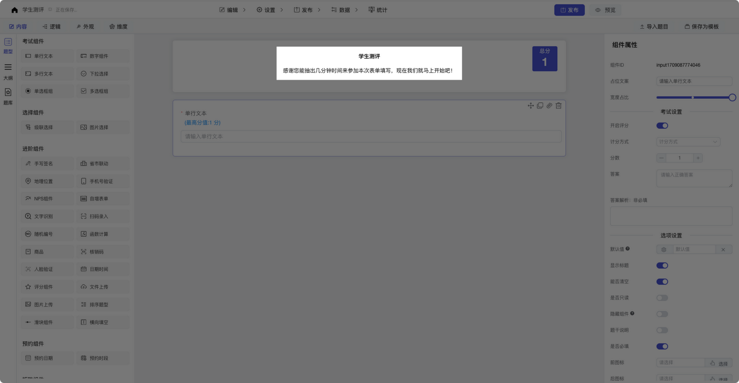
在创建考试页面中,拖入你想要的题型,例如:单行文本题、单选题、下拉选择题、多选题...

输入题目的标题,点击题目名称,可以自由修改题目的标题内容、图片、以及样式、颜色。

设置题目的分值、支持“唯一答案”、“每个选项自定义分数”的计分方式,并支持设置多个正确答案、以及题目解析。






考试完成后,可以在线生成考试证书,或者是设置自定义打印样式,打印成绩单。


注意事项
原创声明:本文系作者授权腾讯云开发者社区发表,未经许可,不得转载。
如有侵权,请联系 cloudcommunity@tencent.com 删除。
原创声明:本文系作者授权腾讯云开发者社区发表,未经许可,不得转载。
如有侵权,请联系 cloudcommunity@tencent.com 删除。